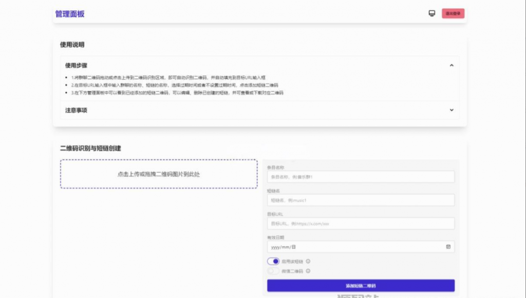
微信群永久二维码生成系统源码2128995919月10日 14:19更新关注私信05210微信群永久二维码生成系统源码此内容为付费资源,请付费后查看金币1 限时特惠金币99推广会员金币0.1永久会员金币0.01立即购买您当前未登录!建议登陆后购买,可保存购买订单付费资源 源码简介苦于微信群聊二维码频繁变动,开发这个能生成永久二维码的工具,不需要服务器。也可作为 URL 缩短链接服务使用。 功能特性 1.生成永久短链接,指向微信群二维码 2.可当短链接生成器 3.无需服务器 4.自定义二维码样式和 Logo 5.管理后台可随时更新 6.密码保护(demo) 源码展示 © 版权声明 文章版权声明 1、本网站名称:逍遥资源网 2、本站永久网址:https://www.4984.cn/ 3、本网站的文章部分内容可能来源于网络,仅供大家学习与参考,如有侵权,请联系站长QQ212899591进行删除处理。 4、本站一切资源不代表本站立场,并不代表本站赞同其观点和对其真实性负责。 5、本站一律禁止以任何方式发布或转载任何违法的相关信息,访客发现请向站长举报。 6、本站资源大多存储在云盘,如发现链接失效,请联系我们我们会第一时间更新。 THE ENDPHP源码# 永久二维码生成系统 喜欢就支持一下吧点赞10赞赏 分享QQ空间微博QQ好友海报分享复制链接收藏
暂无评论内容